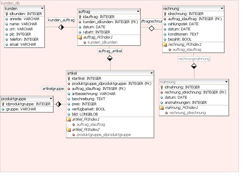
hab mal für nen freund an einem er-modell in der mittagspause getüfftelt.
wollte fragen, ob dieses so in ordnung ist, oder ob es von eurer seite
verbesserungen, korrekturen, gibt.
danke allen für's feedback.
ps mein erster post
wollte fragen, ob dieses so in ordnung ist, oder ob es von eurer seite
verbesserungen, korrekturen, gibt.
EDIT:
Link entfernt!
danke allen für's feedback.
ps mein erster post

Kommentar